网站地图
│
联系我们
│
English
│
中国科学院
首页
│
机构概况
│
机构设置
│
研究队伍
│
科研成果
│
国际合作
│
院地合作
│
研究生教育
│
创新文化
│
党群园地
│
科学传播
│
信息公开
站内搜索
机构概况
·
所况简介
·
所长致辞
·
现任领导
·
历任所长
·
学术委员会
·
学位委员会
·
组织机构
·
历史沿革
·
院所风貌
·
联系我们
学术活动
研究生信息
您现在的位置:
首页
>
机构概况
>
组织机构
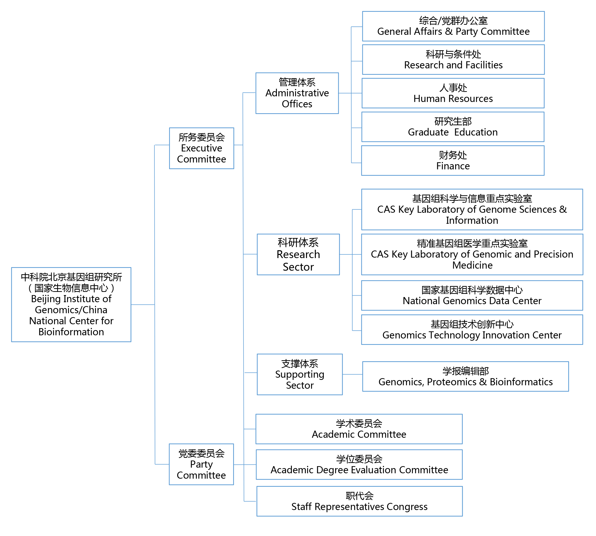
组织机构图
中国科学院北京基因组研究所(国家生物信息中心) 版权所有
京ICP备05002857号-1
文保网安备案1101050063号
地址:北京市朝阳区北辰西路1号院104号楼 邮编:100101
联系我们